| 일 | 월 | 화 | 수 | 목 | 금 | 토 |
|---|---|---|---|---|---|---|
| 1 | 2 | |||||
| 3 | 4 | 5 | 6 | 7 | 8 | 9 |
| 10 | 11 | 12 | 13 | 14 | 15 | 16 |
| 17 | 18 | 19 | 20 | 21 | 22 | 23 |
| 24 | 25 | 26 | 27 | 28 | 29 | 30 |
| 31 |
- python
- 컴포넌트스캔
- spring boot
- 파이썬
- nestJS
- @Autowired
- nestjs typeorm
- nestjs auth
- C언어
- 시스템호출
- 스프링
- git
- @Component
- 코딩테스트
- 가상면접사례로배우는대규모시스템설계기초
- 카카오 알고리즘
- OpenCV
- 카카오 코테
- 구조체배열
- Spring
- thymeleaf
- Nodejs
- AWS
- 프로그래머스
- 카카오
- 알고리즘
- 코테
- 해시
- C++
- TypeORM
- Today
- Total
공부 기록장 💻
[AWS] RDS 인스턴스와 MySQL Workbench 연결하기, API 테스팅 본문
이전에 AWS RDS Management Console에서 MySQL 인스턴스를 생성해 보았고,
이제 MySQL Workbench 와 연결하여 GUI 환경에서 데이터베이스 내 테이블을 생성하고 쿼리문을 실행해보도록 하는 작업을 수행해보자.
delimo 라는 DB 식별자의 RDS 인스턴스의 대시보드는 다음과 같다.

MySQL Workbench Connection
이제 MySQL Workbench에서 New Connection 을 생성하자.
Connection name에는 DB test 를 입력해주었고, Hostname 입력 창에 RDS 인스턴스의 엔드포인트를 복사하여 붙여넣도록 하자.
Username 에는 RDS 인스턴스 생성 시 만들었던 마스터 사용자의 이름을 입력해주면 된다.

인스턴스 생성 시 만들었던 마스터 암호 키를 password 로 적어주면 된다.

이후 성공적으로 WorkBench와 3306 포트와 RDS MySQL 인스턴스 서버가 연결된 창이 나타난다.

이제 workbench 시작 창에도, delimo-db-test 라는 이름의 새로운 connection 이 나타난 것을 확인할 수 있다.


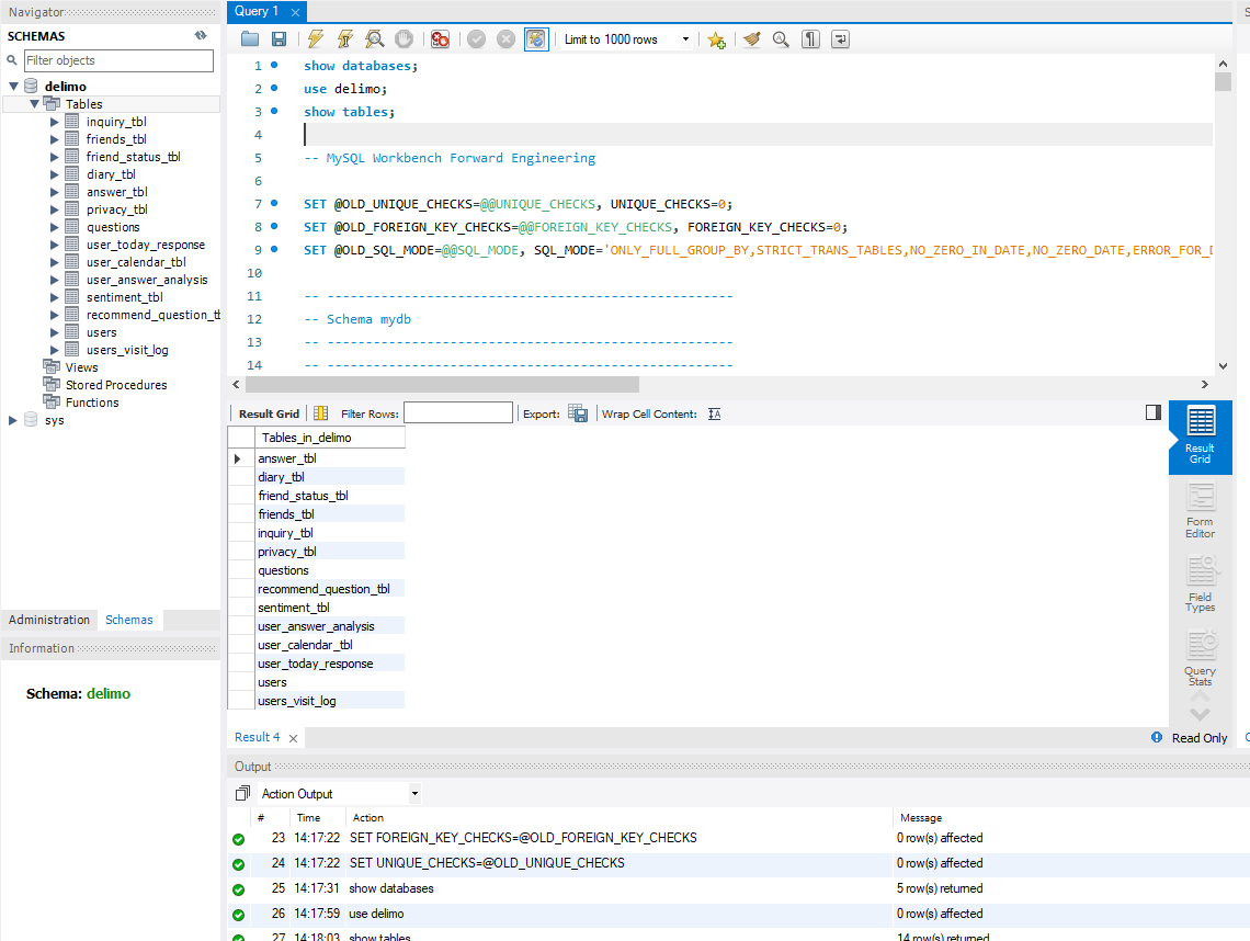
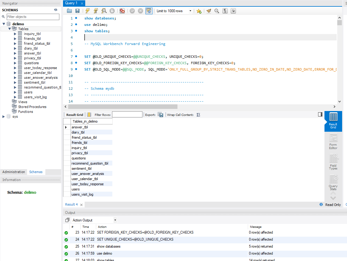
이전에 미리 만들어 놓은 테이블 생성 관련 DDL 문을 쿼리 창에 입력해주어
프로젝트 DB에서 필요한 테이블들을 모두 생성해주었다.

이제 기존 Node.js의 DB 구성 정보를 변경해주어야 한다.
Config 파일을 따로 분리하지 않은 develoption code 레벨에서 TypeOrm 모듈의 DB 정보를 다음과 같이 변경해보자.
host 는 새로 만든 RDS 인스턴스의 엔드포인트로, 그리고 username, pw, db는 RDS 인스턴스 생성시 구성했던 정보들로 변경을 해주자.

실행해보니 다음과 같이 정상적으로 애플리케이션이 시작됨을 확인할 수 있다.

Postman API Test
이제 간단히 Postman에서 API 테스트를 해보자.
기존에 미리 workbench에서 저장해두었던 email로 회원 가입을 시도했을 때, 400 HTTP 상태 코드와 함께 서버에서 전달하도록 만든 메세지 문구가 성공적으로 뜨는 것을 확인할 수 있었다.


이제 새로운 유저를 등록해보도록 하자.

MySQL workbench에서 정상적으로 새로운 유저 값이 insert 되었음을 확인할 수 있다.

password가 틀린 경우도 테스트가 성공적이다.
